Кіберфахівці української воєнної розвідки вранці 7 вересня розпочали масштабну DDOS-атаку на мережеву інфраструктуру Росії, яка забезпечує онлайн-платежі за пальне, зокрема і функціонування паливних карток. Про це повідомили співрозмовник ЛБ у ГУР.
Обʼєктами DDOS-атаки, серед іншого, стала платформа "Передовые Платежные Решения", яка відповідає за функціонування паливних карток (Роспетрол), а також сервери "Ростелеком" та "Лукойл". За інформацією джерел у розвідці, внаслідок операції Росія отримала збитки у сумі від $1 млн до $3 млн.
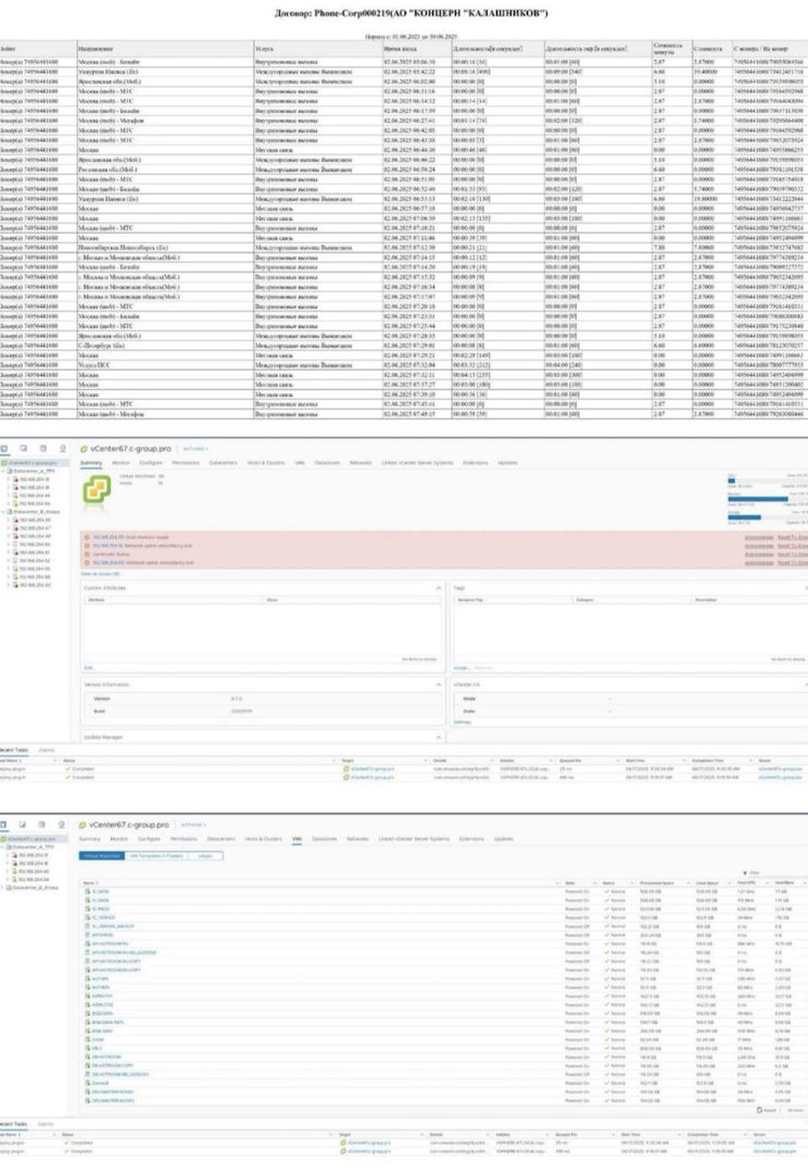
Також цього ж дня завдали кіберудару по інформаційно-комунікаційній інфраструктурі оператора телекомунікаційних послуг "К-Корп". Українські кіберфахівці вивели з ладу понад 700 комутаторів і 13 серверів в двох дата-центрах компанії, що повністю зупинило її роботу.
Як повідомило джерело, оператор "К-Корп" став ціллю українських хакерів через надання телекомунікаційних послуг російській оборонній компанії "Концерн Калашникова", на руках якої кров сотень цивільних українців, в тому числі жінок і дітей.
Крім того, атакували десятки онлайн-ресурсів, на головних сторінках яких було опубліковано привітання з Днем воєнної розвідки України.
Джерела в українській розвідці наголошують: робота зі знищення інформаційної та комунікаційної інфраструктури всіх російських компаній які сприяють війні буде продовжена до повної деокупації українських територій та справедливого покарання агресора.









